Chargement des données
Vous pouvez charger des données à partir de fichiers sur votre appareil local, de bases de données distantes ou de buckets de stockage cloud à partir de répertoires et de fournisseurs de partage. Les formats de fichier que vous pouvez charger sont CSV, XLS, XLSX, TSV, TXT, XML, JSON, GEOJSON, AVRO, PARQUET, GZ, GZIP, ZIP, PDF, PNG, JPG, JPEG et TIFF.
L'outil de chargement de données prend en charge le chargement de fichiers source au format booléen. Le type de données booléen a les valeurs de vérité TRUE et FALSE. En l'absence de contrainte NOT NULL, le type de données booléen prend également en charge la valeur de vérité UNKNOWN en tant que valeur NULL. Vous pouvez utiliser le type de données boolean partout où le type de données apparaît dans la syntaxe Oracle SQL.
               
Il prend également en charge le type de données VECTOR, qui vous permet de stocker les incorporations vectorielles directement dans les tables Oracle Database.
               
- Utilisation des fonctionnalités du service OCI Language dans Data Studio
Vous pouvez utiliser les fonctionnalités du service OCI Language, telles que l'analyse des sentiments, l'extraction des phrases clés et la détection des langues, pour analyser les données sans expertise en machine learning ou en intelligence artificielle. - Utilisation d'OCI Document Understanding pour extraire des tables à partir d'images
Vous pouvez utiliser les fonctionnalités d'Oracle Cloud Infrastructure(OCI) Document Understanding telles que l'extraction de tables pour détecter les tables à partir des données que vous chargez. - Utilisation de GeoJSON dans le chargement de données
Un objet GeoJSON contient des informations sur la géométrie spécifique (par exemple, point, ligne, polygone, etc.) ainsi que des métadonnées facultatives (par exemple, ID, etc.). - Chargement de données à partir de fichiers locaux
Pour charger des données à partir de fichiers locaux dans Oracle Autonomous AI Database, sur la page Chargement de données, sélectionnez Charger les données et FICHIER LOCAL. - Chargement de données à partir d'autres bases de données
Pour charger des données à partir de tables d'une autre base de données dans votre base de données Oracle Autonomous AI Database, sur la page Chargement de données, sélectionnez Charger les données et BASE de données. Sélectionnez un lien de base de donnée dans la liste déroulante. Faites glisser une ou plusieurs tables de la liste des tables de base de données et déposez-les dans le panier de chargement de données. - Chargement de données à partir du stockage cloud
Vous pouvez charger des données à partir d'une banque cloud vers une table de votre base de données d'IA autonome. - Chargement des tables d'iceberg Apache
Data Studio prend en charge le chargement et la liaison de tables d'iceberg à partir de la banque d'objets. - Chargement de données à partir d'un système de fichiers
Vous pouvez charger des fichiers à partir de répertoires de système de fichiers vers votre instance Autonomous Database. - Chargement de données à partir d'une source d'IA
Vous pouvez utiliser les outils Data Studio pour charger des données à partir d'une source d'IA. - Chargement de données à partir d'un partage
Vous pouvez sélectionner des tables à partir d'un partage. Vous devez vous abonner au partage de données fourni et y accéder. - Création de flux en direct à partir du chargement de données
L'outil de chargement de données charge les données à partir de dossiers dans les banques d'objets cloud et lui permet de programmer des chargements de données répétés en temps réel. Il s'agit de la création de flux en direct à partir d'un travail de chargement de données. 
Rubrique parent : Page Chargement des données
Utiliser les fonctionnalités du service OCI Language dans Data Studio
Vous pouvez utiliser les fonctionnalités du service OCI Language, telles que Sentiment Analysis, Key Phrase Extraction et Language Detection, pour analyser les données sans expertise en machine learning ou en intelligence artificielle.
Par exemple, vous pouvez l'utiliser pour des commentaires sur un produit. Un fabricant de téléphones a lancé un nouveau modèle de téléphone et veut savoir ce que le sentiment du client est sur son produit. Si un grand pourcentage de sentiment est négatif, il pourrait signaler une panne potentielle avec la caméra qui n'a pas été détectée dans le contrôle qualité (QC).
- Présentation de l'analyse des sentiments, de l'extraction des phrases clés et de la détection des langues
L'analyse des sentiments, l'extraction des phrases clés, la détection des langues et la traduction de texte sont actuellement prises en charge pour le chargement de données à partir de fichiers locaux et du stockage cloud. - Paramètres d'analyse des données
Lorsque vous appelez une expression d'ajout à partir de l'onglet Paramètres, vous devez configurer le modèle à l'aide de paramètres. - Analyse des sentiments
Pour déterminer les sentiments des données d'entrée : - Exécution de l'extraction des phrases-clés
Pour extraire des informations sur les phrases-clés à partir des données d'entrée : - Détection du langage
Data Studio prend en charge la détection de plusieurs langues. - Exécution de traductions de texte
Data Studio prend en charge la traduction de plusieurs langues prises en charge par OCI Language Service. 
Rubrique parent : Chargement de données
Présentation de l'analyse des sentiments, de l'extraction des phrases clés et de la détection de la langue
L'analyse des sentiments, l'extraction des phrases clés, la détection des langues et la traduction de texte sont actuellement prises en charge dans le chargement de données à partir de fichiers locaux et de données à partir du stockage cloud.
Analyse de sentiment
L'analyse de sentiment analyse le texte pour définir votre sentiment sur un sujet ou un produit. L'analyse de sentiment du service Language utilise le traitement du langage naturel. L'outil Data Studio utilise le service Oracle Cloud Infrastructure (OCI) Language pour analyser et comprendre les données d'entrée. L'outil Data Studio ajoute dynamiquement de nouvelles colonnes au chargement de données qui contient la sortie du service OCI Language. Vous pouvez détecter les sentiments de n'importe quelle colonne des données source. Par exemple, lorsque vous effectuez une recherche dans une colonne contenant les révisions d'une application, supposons que vous souhaitez obtenir une opinion générale sur l'application. L'outil Data Studio effectue une analyse des sentiments sur les données d'entrée et crée une colonne d'expression définie dans la table cible qui comprend le sentiment.
Pour plus de détails, reportez-vous à Analyse des sentiments dans OCI.
Extraction d'expressions clés
L'extraction des expressions clés identifie les principaux concepts d'un texte. L'extraction de mots-clés est le processus automatisé d'extraction des mots les plus pertinents et des expressions du texte saisi. Ce processus permet de récapituler le contenu et de reconnaître les principaux sujets. Un nuage de mots peut être généré avec des expressions clés pour aider à visualiser les concepts clés dans des commentaires ou des commentaires de texte. Par exemple, une critique de film pourrait générer un nuage de mots basé sur des phrases clés identifiées dans leurs commentaires et pourrait voir que les gens commentent le plus souvent sur la direction, l'action et le personnel de la cinématographie.
Pour plus de détails, reportez-vous à Extraction de phrase clé dans OCI.
Détection de la langue
Vous pouvez utiliser les fonctionnalités du service OCI Language, telles que la détection de langue, pour détecter la langue du texte d'entrée. Il renvoie le langage naturel dans lequel se trouve le texte. Vous pouvez l'utiliser pour surmonter les barrières linguistiques, améliorant ainsi la communication avec les personnes d'autres pays. Vous pouvez déterminer la langue du texte saisi et traduire le contenu dans différentes langues. Pour plus de détails, reportez-vous à Extraction de langue dans OCI.
Traduction de texte
La traduction de texte traduit le texte d'entrée dans l'une des langues cible prises en charge par le service OCI Language. L'outil Data Studio utilise le service Oracle Cloud Infrastructure (OCI) Language pour analyser et comprendre les données d'entrée. L'outil Data Studio ajoute dynamiquement une nouvelle colonne au chargement de données qui contient la colonne source d'entrée traduite. Par exemple, lorsque vous avez besoin de savoir ce que les clients disent de votre produit dans la langue du marché local – le français. L'outil Data Studio effectue la traduction des données en entrée et crée une colonne d'expression définie dans la table cible qui se compose de la langue source traduite dans la colonne.
- Charger des données à partir de fichiers locaux ou de stockage cloud : chargez les données à analyser dans Oracle Autonomous Database à partir de fichiers locaux ou de stockage cloud. Assurez-vous que les données sont chargées dans le chariot de chargement de données sans erreur. Vous pouvez consulter et corriger les erreurs de mapping à partir du filtre rapide Erreurs dans Charger les données à partir de l'emplacement de la banque cloud. Une fois les données chargées dans l'outil de chargement de données, 
                                 
- Cliquez sur l'icône Paramètres dans le panier de travaux de chargement de données pour vérifier les paramètres.
 - Dans le panneau Paramètres de l'assistant Charger les données à partir de l'emplacement de banque cloud, en cas d'erreur de mise en correspondance, la cellule de grille de mise en correspondance est mise en surbrillance en rouge pour indiquer une valeur non valide qui doit être corrigée.
 - Cliquez sur le filtre rapide Erreurs pour afficher uniquement les colonnes comportant des erreurs.
 
 - Les outils effectuent l'analyse des sentiments, l'extraction des phrases clés et la détection de la langue pendant que vous indiquez les paramètres du travail de chargement des données.
 
Rubrique parent : Utilisation des fonctionnalités du service OCI Language dans Data Studio
Paramètres d'analyse des données
Lorsque vous appelez une expression supplémentaire à partir de l'onglet Paramètres, vous devez configurer le modèle à l'aide de paramètres.
Tableau 3-3 Paramètres d'analyse de sentiment, d'extraction de phase clé et de détection de langage
| Paramètre | Description | 
|---|---|
| Type d'expression | 
 Sélectionnez l'une des opérations suivantes que vous souhaitez effectuer sur le texte d'entrée : Analyse de sentiment, Extraction de phrase clé et Détection de la langue.  | 
| Colonne d'entrée | 
 Sélectionnez la colonne que vous souhaitez analyser. La liste déroulante des colonnes d'entrée contient uniquement les colonnes prises en charge par Sentiment Analysis, Key Phrase Extraction et Language Detection. Pour l'analyse de sentiment, seules les colonnes cible VARCHAR2, NVARCHAR2, CLOB ou NCLOB sont affichées dans la liste déroulante d'entrée.  | 
| Colonne cible | 
 
 
 
  | 
Rubrique parent : Utilisation des fonctionnalités du service OCI Language dans Data Studio
Effectuer une analyse de sentiment
Pour déterminer les sentiments des données d'entrée :
- Après avoir chargé des données dans le chariot de chargement de données à partir de fichiers locaux ou du stockage cloud, vous pouvez afficher le fichier dans le chariot. Cliquez sur l'icône Paramètres.
 - Cliquez sur l'icône Paramètre pour ouvrir l'assistant Charger les données à partir d'un fichier local. Dans cet exemple, nous avons chargé des données à partir d'un fichier local.
 - Dans l'onglet Paramètres de l'assistant, cliquez sur Ajouter une expression sous la section Mise en correspondance.
La boîte de dialogue Ajouter une expression s'ouvre.
 - Dans la boîte de dialogue Ajouter une expression, indiquez les champs suivants :
                           
- Type d'expression : dans la liste déroulante Type d'expression, sélectionnez Analyse des sentiments.
 - Colonne d'entrée : sélectionnez la colonne dans la liste déroulante que vous souhaitez analyser. Par exemple, CONTENT.
 - Colonne cible : entrez le nom de la colonne d'expression nouvellement créée. Par exemple, CONTENT_SENTIMENT.
Pour plus de détails, voir Paramètres d'analyse des données.
 
 -  Cliquez sur OK. Une nouvelle ligne est ajoutée à la grille de mapping. Cette ligne détermine la colonne d'expression de sortie générée par le service OCI Language.
 - Cliquez sur Fermer.
 - Cliquez sur Démarrer dans le panier de menu Chargement de données pour charger des données à partir de fichiers locaux. Un message de confirmation vous demande si vous souhaitez démarrer le chargement à partir de fichiers locaux.
 - Cliquez sur Exécuter pour confirmer.
 
Une fois le travail de chargement de données terminé, les chargements de table et de vue de la page Chargement de données affichent les détails de la table source chargée dans l'outil. Il affiche le nombre de lignes et de colonnes et la date à laquelle le chargement a été terminé.
- Données de sortie générées à partir de l'analyse de sentiment OCI
Lorsque vous analysez des colonnes à l'aide du modèle OCI Language Service, Data Studio génère une nouvelle colonne d'expression et enregistre le résultat dans la table mise à jour. 
Rubrique parent : Utilisation des fonctionnalités du service OCI Language dans Data Studio
Données de sortie générées à partir de l'analyse du sentiment OCI
Lorsque vous analysez des colonnes à l'aide du modèle OCI Language Service, Data Studio génère une nouvelle colonne d'expression et enregistre le résultat dans la table mise à jour.
Pour localiser la colonne d'expression générée, accédez à Chargement de données à partir de la fenêtre de lancement Database Actions. Sélectionnez la table que vous chargez sous la section Chargements de table et de vue.
Cliquez sur les trois points verticaux en regard du nom du chargement, puis sur Table et sélectionnez Afficher les détails.
L'onglet Aperçu du chargement de données s'ouvre et affiche le fichier source mis à jour. Par exemple, voici un ensemble de données de sortie de l'analyse des sentiments de l'application Instagram. Ici, CONTENT est la colonne cible et CONTENT_SENTIMENT est l'analyse des sentiments de la colonne d'entrée. Cette colonne affiche l'une des valeurs suivantes, telles que positive, neutre, mixte ou négative. Elle affiche NULL lorsque l'outil ne parvient pas à déterminer le sentiment.
Description du contenu de l'illustration-analysis.png
Rubrique parent : Effectuer une analyse de sentiment
Effectuer l'extraction d'expressions clés
Pour extraire des informations sur l'expression clé à partir des données d'entrée :
- Après avoir chargé des données dans le chariot de chargement de données à partir de fichiers locaux ou du stockage cloud, vous pouvez afficher le fichier dans le chariot. Cliquez sur l'icône Paramètres.
 - Cliquez sur l'icône Paramètre pour ouvrir l'assistant Charger les données à partir d'un fichier local. Dans cet exemple, nous avons chargé des données à partir d'un fichier local.
 -  Dans l'onglet Paramètres de l'assistant, cliquez sur Ajouter une expression sous la section Mise en correspondance.
La boîte de dialogue Ajouter une expression apparaît.
 - Dans la boîte de dialogue Ajouter une expression, renseignez les champs suivants :
                           
- Type d'expression : dans la liste déroulante Type d'expression, sélectionnez Extraction d'expression de clé.
 - Colonne d'entrée : sélectionnez la colonne dans la liste déroulante que vous souhaitez analyser. Par exemple, CONTENT.
 - Colonne cible : entrez le nom de la colonne d'expression nouvellement créée. Par exemple, CONTENT_KEY_PHRASE_EXTRACTION.
 
Pour plus de détails, voir Paramètres d'analyse des données.
 - Cliquez sur OK. Une nouvelle ligne est ajoutée à la grille de mappage . Cette ligne détermine la colonne d'expression de sortie générée par le service OCI Language.
 - Cliquez sur Fermer.
 - Cliquez sur Démarrer dans le panier de menu Chargement de données pour charger des données à partir de fichiers locaux. Un message de confirmation vous demande si vous souhaitez démarrer le chargement à partir de fichiers locaux.
 - Cliquez sur Exécuter pour confirmer.
 
Une fois le travail de chargement de données terminé, les chargements de table et de vue de la page Chargement de données affichent les détails de la table source chargée dans l'outil. Il affiche le nombre de lignes et de colonnes et la date à laquelle le chargement a été terminé.
- Données de sortie générées à partir de l'extraction d'expressions clés OCI
Lorsque vous analysez des colonnes à l'aide du modèle OCI Language Service, Data Studio génère une nouvelle colonne d'expression et enregistre le résultat dans la table mise à jour. 
Rubrique parent : Utilisation des fonctionnalités du service OCI Language dans Data Studio
Données de sortie générées à partir de l'extraction de phrase clé OCI
Lorsque vous analysez des colonnes à l'aide du modèle OCI Language Service, Data Studio génère une nouvelle colonne d'expression et enregistre le résultat dans la table mise à jour.
Pour localiser la colonne d'expression générée, accédez à Chargement de données à partir de la fenêtre de lancement Database Actions. Sélectionnez la table que vous chargez sous la section Chargements de table et de vue.
Cliquez sur les trois points verticaux en regard du nom du chargement, puis sur Table et sélectionnez Afficher les détails.
Par exemple, voici un ensemble de données de sortie de l'analyse des sentiments de l'application Instagram. Ici, CONTENT est la colonne cible et la colonne CONTENT_KEY_PHRASE_EXTRACTION affiche les expressions clés extraites de la colonne d'entrée.
Description de l'illustration key-output.png
Rubrique parent : Exécution de l'extraction des phrases-clés
Effectuer la détection de la langue
Data Studio prend en charge la détection de plusieurs langues.
- Une fois les données chargées dans le chariot de chargement de données à partir du stockage cloud, vous pouvez afficher le fichier dans le chariot. Cliquez sur l'icône Paramètres.
 - Cliquez sur l'icône Setting pour ouvrir l'assistant Load Data from Cloud Store Location.
 - Dans l'onglet Paramètres de l'assistant, cliquez sur Ajouter une expression sous la section Mise en correspondance.
La boîte de dialogue Ajouter une expression s'ouvre. Sélectionnez Expressions AI.

Description de l'illustration add-expn-lang.bmp - Dans la boîte de dialogue Ajouter une expression, renseignez les champs suivants :
                              
- Type d'expression : dans la liste déroulante Type d'expression, sélectionnez Détection de la langue.
 - Colonne d'entrée : sélectionnez la colonne dans la liste déroulante que vous souhaitez analyser. Dans ce cas, nous devons détecter la langue de la colonne Review. Par exemple, REVIEW.
 - Colonne cible : entrez le nom de la colonne d'expression nouvellement créée. Par exemple, REVIEW_LANGUAGE_DETECTION.
 
Pour plus de détails, voir Paramètres d'analyse des données.
 - Cliquez sur OK. Une nouvelle ligne est ajoutée à la grille de mappage . Cette ligne détermine la colonne d'expression de sortie générée par le service OCI Language.
 - Cliquez sur Fermer.
 - Cliquez sur Démarrer dans le panier de menu Chargement de données pour charger des données à partir de fichiers locaux. Un message de confirmation vous demande si vous souhaitez démarrer le chargement à partir de fichiers locaux.
 - Cliquez sur Exécuter pour confirmer.
 
Une fois le travail de chargement de données terminé, les chargements de table et de vue de la page Chargement de données affichent les détails de la table source chargée dans l'outil. Il affiche le nombre de lignes et de colonnes et la date à laquelle le chargement a été terminé.
- Données de sortie générées à partir de la détection de langage OCI
Lorsque vous analysez des colonnes à l'aide du modèle OCI Language Service, Data Studio génère une nouvelle colonne d'expression et enregistre le résultat dans la table mise à jour. 
Rubrique parent : Utilisation des fonctionnalités du service OCI Language dans Data Studio
Données de sortie générées à partir de la détection de langage OCI
Lorsque vous analysez des colonnes à l'aide du modèle OCI Language Service, Data Studio génère une nouvelle colonne d'expression et enregistre le résultat dans la table mise à jour.
Pour localiser la colonne d'expression générée, accédez à Chargement de données à partir de la fenêtre de lancement Database Actions. Sélectionnez la table que vous chargez sous la section Chargements de table et de vue.
Cliquez sur les trois points verticaux en regard du nom du chargement, puis sur Table et sélectionnez Afficher les détails.
Par exemple, voici un jeu de données de sortie de la détection de la langue de la colonne Vérifier. Ici, REVIEW est la colonne cible et la colonne REVIEW_LANGUAGE_DETECTION affiche la langue détectée à partir de la colonne d'entrée.
Description de l'illustration output-language.bmp
Rubrique parent : Effectuer la détection de la langue
Effectuer une traduction de texte
Data Studio prend en charge la traduction de plusieurs langues prises en charge par OCI Language Service.
Pour déterminer le texte d'entrée traduit :
- Après avoir chargé des données dans le panier de chargement de données à partir de fichiers locaux, vous pouvez afficher le fichier dans le panier. Cliquez sur l'icône Paramètres.
                           
 - Cliquez sur l'icône Paramètre pour ouvrir l'assistant Charger les données à partir d'un fichier local.
 - Dans l'onglet Paramètres de l'assistant, cliquez sur Ajouter une expression sous la section Mise en correspondance.
                           
La boîte de dialogue Ajouter une expression s'ouvre. Sélectionnez Expressions AI.
 - Dans la boîte de dialogue Ajouter une expression, indiquez les champs suivants :
                           
- Type d'expression : dans la liste déroulante Type d'expression, sélectionnez Traduction de texte.
 - Colonne d'entrée : sélectionnez la colonne dans la liste déroulante que vous souhaitez analyser. Dans ce cas, nous devons traduire le texte de la colonne SOURCE_INPUT.
 - Colonne cible : entrez le nom de la colonne d'expression nouvellement créée. Par exemple, SOURCE_INPUT_TRANSLATION.
 - Langue cible : sélectionnez la langue du texte que l'outil traduit dans la liste déroulante. Par exemple, anglais.
 
Pour plus de détails, voir Paramètres d'analyse des données.
 - Cliquez sur OK. Une nouvelle ligne est ajoutée à la grille de mappage . Cette ligne détermine la colonne d'expression de sortie générée par le service OCI Language.
                           
 - Cliquez sur Fermer.
 - Cliquez sur Démarrer dans le panier de menu Chargement de données pour charger des données à partir de fichiers locaux. Un message de confirmation vous demande si vous souhaitez démarrer le chargement à partir de fichiers locaux.
 - Cliquez sur Exécuter pour confirmer.
 
Une fois le travail de chargement de données terminé, les chargements de table et de vue de la page Chargement de données affichent les détails de la table source chargée dans l'outil. Il affiche le nombre de lignes et de colonnes et la date à laquelle le chargement a été terminé.
- Données de sortie générées à partir de la traduction de texte OCI
Lorsque vous analysez des colonnes à l'aide du modèle OCI Language Service, Data Studio génère une nouvelle colonne d'expression et enregistre le résultat dans la table mise à jour. 
Rubrique parent : Utilisation des fonctionnalités du service OCI Language dans Data Studio
Données de sortie générées à partir de la traduction de texte OCI
Lorsque vous analysez des colonnes à l'aide du modèle OCI Language Service, Data Studio génère une nouvelle colonne d'expression et enregistre le résultat dans la table mise à jour.
Pour localiser la colonne d'expression générée, accédez à Chargement de données à partir de la fenêtre de lancement Database Actions. Sélectionnez la table que vous chargez sous la section Chargements de table et de vue.
Cliquez sur les trois points verticaux en regard du nom du chargement, puis sur Table et sélectionnez Afficher les détails.
Rubrique parent : Effectuer une traduction de texte
Utiliser OCI Document Understanding pour extraire des tables à partir d'images
Vous pouvez utiliser les fonctionnalités Document Understanding d'Oracle Cloud Infrastructure(OCI), telles que l'extraction de tables, pour détecter les tables à partir des données que vous chargez.
Les formats de fichier pris en charge pour utiliser cette fonctionnalité sont les formats PDF, JPEG, JPG, PNG et TIFF (Tag Image File Format).
Par exemple, si un document PDF contient tous les détails du salarié, y compris sa date d'embauche et son salaire, la compréhension du document identifie la table et extrait la structure de la table. Il extrait le contenu de la table tout en conservant la relation de ligne et de colonne des cellules.
- Présentation de l'extraction de table
L'outil de chargement de données prend en charge l'extraction de table lors du chargement de données à partir de fichiers locaux et du chargement de données à partir du stockage cloud. - Exécution de l'extraction de table à partir d'une image
Exécutons l'extraction de table avec un exemple de PDF. 
Rubrique parent : Chargement de données
Présentation de l'extraction de table
L'outil Charger les données prend en charge l'extraction de table lors du chargement de données à partir de fichiers locaux et du chargement de données à partir du stockage cloud.
Extraction de table
Le service OCI Document Understanding permet aux clients de découvrir des informations dans des documents non structurés optimisés par des modèles de deep learning. Il vous permet d'extraire du texte, des tableaux et d'identifier les types de documents parmi d'autres fonctionnalités intéressantes. L'extraction de table identifie toutes les tables d'un document et extrait le contenu sous forme de tableau en maintenant la relation ligne/colonne.
Ce service est disponible pour les données source en langue anglaise uniquement.
Pour plus d'informations, reportez-vous à Extraction de table.
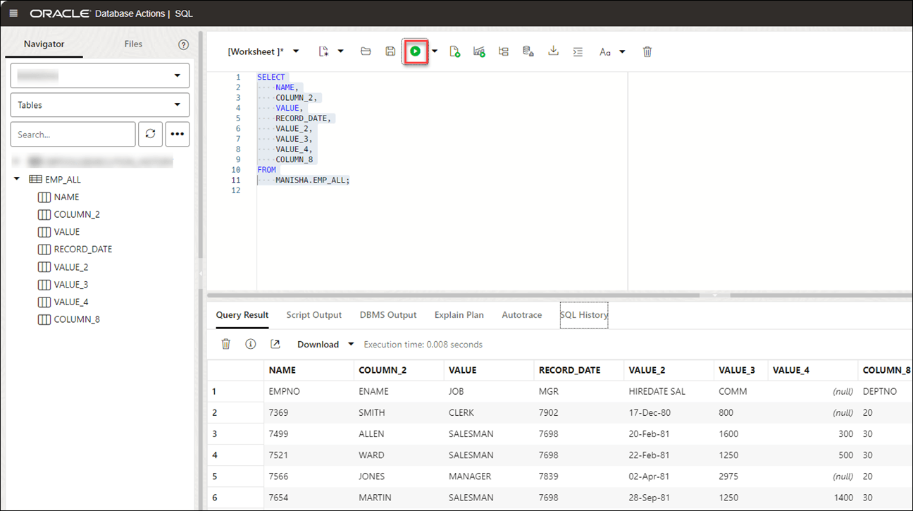
Effectuer une extraction de table à partir d'une image
Permettez-nous d'effectuer une extraction de table avec un exemple de PDF.
Vous pouvez voir un tableau dans le PDF ci-dessous.
- Chargez le fichier PDF dans le panier de chargement de données à partir du stockage cloud. Vous pouvez glisser-déplacer le fichier du navigateur vers le panier.
                              
 - Cliquez sur Démarrer pour charger les données. Vous recevrez une notification qui vous confirmera si vous souhaitez commencer à charger les données. Cliquez sur Exécuter pour continuer.
                              
 - Une fois le chargement terminé, vous pouvez afficher le fichier chargé sous Table et Afficher les chargements dans le tableau de bord Chargement de données.
                              
 - Extrayez la table à partir du fichier PDF chargé dans la base de données autonome :
                              
- Cliquez sur Database Actions dans le chemin de navigation.
 - Sélectionnez Développement, puis cliquez sur SQL.
 - Dans la liste déroulante des objets, sélectionnez Tables, dans le navigateur de gauche. Dans la liste des tables disponibles, glissez-déplacez la table 
EMP_ALLvers la feuille de calcul.Une boîte de dialogue affiche les types d'insertion disponibles.
Cliquez sur Sélectionner, puis sur Appliquer.
 - Cliquez sur Exécuter (icône en forme de flèche en haut de la feuille de calcul). L'outil affiche le tableau extrait sous l'onglet Résultats de la requête.
                                    
 
 
Utiliser GeoJSON dans le chargement de données
Un objet GeoJSON contient des informations sur la géométrie spécifique (par exemple, Point, Ligne, Polygone, etc.) ainsi que des métadonnées facultatives (par exemple, ID, etc.).
L'extension d'un fichier GeoJSON est *.geojson. Vous pouvez charger des données GeoJSON dans la base de données Autonomous Database à l'aide du chargement de données dans Data Studio. Si la table contient des données GeoJSON, les données sont chargées dans une colonne qui projette des données GeoJSON à partir de l'ensemble de documents de type de données SQL SDO_GEOMETRY.
                  
Charger une table avec les données GeoJSON
Lorsque vous chargez une table dans Data Studio avec des données GeoJSON et vérifiez ses paramètres, vous constatez qu'elle crée la table Brazil_Geo, qui a une colonne geometry de données GeoJSON.
                     
Après avoir chargé BRAZIL_GEO, vous verrez que l'outil charge l'objet GeoJSON dans une nouvelle colonne geometry avec le type de données SDO_GEOMETRY.
Description de l'illustration edittable-geo.png
Vous pouvez également l'afficher dans l'onglet Définition des données lorsque vous Affichez les détails du chargement de table après son exécution.
Description de l'illustration datadefinition-geo.png
- Ajout d'une expression spatiale pour les colonnes GeoJSON
Oracle Spatial est conçu pour faciliter et rendre plus naturelle la gestion des données spatiales pour les utilisateurs d'applications de localisation et de systèmes d'information géographique (SIG). - Paramètres d'analyse des données spatiales
Lorsque vous appelez une expression d'ajout et que vous sélectionnez Expressions spatiales dans l'assistant Ajouter une expression, vous devez configurer le modèle à l'aide de paramètres. - Analyse spatiale
Vous pouvez charger des données spatiales à l'aide de l'outil de chargement de données à partir de fichiers locaux ou du stockage cloud. - Données de sortie générées à partir de l'analyse spatiale
Lorsque vous analysez des colonnes à l'aide d'expressions spatiales, Data Studio génère une nouvelle colonne d'expression et enregistre le résultat dans la table mise à jour. 
Rubrique parent : Chargement de données
Ajouter une expression spatiale pour les colonnes GeoJSON
Oracle Spatial est conçu pour rendre la gestion des données spatiales plus facile et plus naturelle pour les utilisateurs d'applications de localisation et de systèmes d'information géographique (SIG).
Une fois les données spatiales stockées dans une base de données Oracle, elles peuvent être facilement manipulées, extraites et associées à toutes les autres données stockées dans la base.
Le modèle de données spatiales d'Oracle Spatial est une structure hiérarchique composée d'éléments, de géométries et de couches. Les couches sont composées de géométries, qui à leur tour sont composées d'éléments.
La tolérance permet d'associer un niveau de précision à des données spatiales. La tolérance reflète la distance entre deux points, pour que ces deux points soient toujours considérés comme identiques (par exemple, pour tolérer des erreurs d'arrondi). La valeur de tolérance doit être un nombre positif supérieur à zéro. Pour plus d'informations, reportez-vous à Tolérance dans les données spatiales.
Rubrique parent : Utilisation de GeoJSON dans le chargement de données
Paramètres pour l'analyse des données spatiales
Lorsque vous appelez une expression d'ajout et que vous sélectionnez Expressions spatiales dans l'assistant Ajouter une expression, vous devez configurer le modèle à l'aide de paramètres.
Tableau 3-4 Paramètres pour l'analyse des données spatiales
| Paramètre | Description | 
|---|---|
| Type d'expression | 
 Sélectionnez l'un des attributs spatiaux suivants, tels que Longueur ou Zone : 
                                        
  | 
| Colonne d'entrée | 
 Sélectionnez la colonne que vous souhaitez analyser pour les données spatiales : Par défaut, vous afficherez une colonne   | 
| Colonne cible | 
 Il s'agit de la nouvelle colonne d'expression définie dans la table cible qui stocke le résultat de l'expression spatiale et dépend de la valeur de type d'expression que vous sélectionnez :
                                        
  | 
Rubrique parent : Utilisation de GeoJSON dans le chargement de données
Effectuer une analyse spatiale
Vous pouvez charger des données spatiales à l'aide de l'outil de chargement de données à partir de fichiers locaux ou du stockage cloud.
- Après avoir chargé des données dans le chariot de chargement de données à partir de fichiers locaux ou du stockage cloud, vous pouvez afficher le fichier dans le chariot. Cliquez sur l'icône Paramètres.
 - Dans l'onglet Paramètres de l'assistant, sélectionnez Rectifier la géométrie pour corriger les géométries non valides. Cette icône corrige les erreurs les plus courantes telles que les points en double, les erreurs d'orientation de polygone, les erreurs de construction de polygone, etc. Si elle détecte une erreur non corrigible, elle échoue avec une exception 
ORA-13199: the given geometry cannot be rectified.Remarque
Vous ne pouvez pas corriger les géométries dont l'orientation est incorrecte. Icône Rectifier la géométrie. - Indiquez la valeur de tolérance. Dans l'exemple ci-dessus, nous spécifions 0,005 comme tolérance, c'est-à-dire 5 mm.
 - Cliquez sur Ajouter une expression sous la section Correspondance et sélectionnez Expressions spatiales.Dans la boîte de dialogue Ajouter une expression, indiquez les champs suivants :
- Type d'expression : dans la liste déroulante Type d'expression, sélectionnez Aire pour afficher la zone d'un polygone bidimensionnel. Vous pouvez également sélectionner Longueur pour afficher le périmètre d'un polygone bidimensionnel.
 - Colonne d'entrée : vous pouvez visualiser une colonne 
GEOMETRYpar défaut. Cette colonne source stocke la zone de la géométrie. Si vous sélectionnez le type d'expression Longueur, cette colonne source stocke la longueur de la géométrie. - Colonne cible : indique le nom de la colonne d'expression spéciale nouvellement créée. Par exemple, 
GEOMETRY_AREApour le paramètre d'expression de type Aire etGEOMETRY_LENGTHpour le paramètre d'expression de type Longueur. 
Dans la section Options avancées, indiquez les valeurs de champ suivantes :- Tolérance : entrez la valeur de tolérance. Par exemple, 
0.005. - Unité : sélectionnez une unité de mesure de la tolérance dans la liste déroulante. Par exemple, 
Square meter. 
Remarque
Si le fichier que vous chargez ne contient pas de données spatiales, vous verrez l'erreur suivante dans l'assistant Ajouter une expression "No input columns have the SDO_GEOMETRY data type for the currently selected expression type of Area".Pour plus de détails, voir Paramètres de l'analyse des données spatiales.
 - Cliquez sur OK. Une nouvelle ligne est ajoutée à la grille de mapping. Cette ligne détermine la colonne d'expression spatiale de sortie générée par le service OCI Language. Dans cet exemple, vous pouvez visualiser la création d'une valeur 
GEOMETRY_AREAdans la table cible après le chargement de la table. 
Pour plus d'informations sur Oracle Spatial, reportez-vous au Guide du développeur Oracle Spatial.
Une fois le travail de chargement de données terminé, les chargements de table et de vue de la page Chargement de données affichent les détails de la table source chargée dans l'outil. Il affiche le nombre de lignes et de colonnes et la date à laquelle le chargement a été terminé.
Rubrique parent : Utilisation de GeoJSON dans le chargement de données
Données de sortie générées à partir de l'analyse spatiale
Lorsque vous analysez des colonnes à l'aide d'expressions spatiales, Data Studio génère une nouvelle colonne d'expression et enregistre le résultat dans la table mise à jour.
Pour localiser la colonne d'expression générée, accédez à Chargement de données à partir de la fenêtre de lancement Database Actions. Sélectionnez la table que vous chargez sous la section Chargements de table et de vue.
Cliquez sur les trois points verticaux en regard du nom du chargement, puis sur Table et sélectionnez Afficher les détails.
L'onglet Aperçu du chargement de données s'ouvre et affiche le fichier source mis à jour. Par exemple, voici un ensemble de données de sortie issu de l'analyse spatiale du fichier COUNTRIESGEO.GeoJSON. Ici, GEOMETRY_AREA est l'analyse spatiale de la colonne d'entrée. Cette colonne affiche la zone des polygones bidimensionnels.
Description de l'illustration spatial-output.bmp
Rubrique parent : Utilisation de GeoJSON dans le chargement de données
Charger les tables d'iceberg Apache
Data Studio prend en charge le chargement et la liaison de tables Iceberg à partir de la banque d'objets.
L'outil peut charger plusieurs versions du même fichier.
- Sélectionnez l'emplacement du magasin cloud pour lequel des tables d'iceberg sont définies. Dans cet exemple, nous allons sélectionner l'élément 
ICEBERGBUCKETstocké dans OCI.Vous pouvez détecter les fichiers Iceberg avec le symbole Iceberg

Description de l'illustration symbol.png
en regard de son nom. - Faites glisser le dossier vers le navigateur de fichiers à gauche et déposez-le dans le panier à droite. Le dossier se compose également du fichier JSON de métadonnées qui assure le suivi des clichés de table, du schéma de partitionnement et des informations de schéma.
                        
Lorsque vous ajoutez le dossier au panier, un avertissement concernant le nombre de fichiers constitués d'une invite d'informations d'identification personnelle s'affiche.
Remarque :
si vous chargez plusieurs fichiers au lieu d'un dossier, l'outil vous demande si vous voulez charger tous les objets des fichiers source multiples dans une seule table cible. Cliquez sur OK pour continuer ou sur Echapper pour annuler. - Cliquez sur Démarrer dans la barre de menus du panier de liens de données. Vous verrez une notification indiquant si vous souhaitez démarrer le chargement à partir de la banque cloud. Sélectionnez Exécuter pour continuer.
                        
 - Vous verrez la progression du chargement sous Table et View Loads. Après le chargement, vous verrez les icônes Rapport et Recharger sur le chargement de la table.
                        
 - Interrogez les tables Iceberg que vous avez chargées dans la base de données Autonomous Database :
                        
- Cliquez sur Database Actions dans le chemin de navigation.
 - Sélectionnez Développement, puis cliquez sur SQL.
 - Dans la liste déroulante des objets, sélectionnez Tables, dans le navigateur de gauche. Dans la liste des vues disponibles, glissez-déplacez la table CALL_CENTER_PARQUET vers la feuille de calcul.
                              
 - Une boîte de dialogue affiche les types d'insertion disponibles.
                              
Cliquez sur Sélectionner, puis sur Appliquer.
 - Cliquez sur Exécuter (icône en forme de flèche en haut de la feuille de calcul). L'outil affiche les données de l'iceberg sous Résultats de la requête.
                              
 
 
Rubrique parent : Chargement de données
Charger des données à partir d'un système de fichiers
Vous pouvez charger des fichiers à partir de répertoires de système de fichiers vers votre instance Autonomous Database.
Vous pouvez définir des filtres sur les données d'une table pour charger uniquement les données spécifiées. Par exemple, pour limiter les fichiers à ceux qui sont des fichiers CSV, entrez *.CSV dans le filtre d'extension de fichier.
- Dans l'onglet Data Studio, sélectionnez Chargement des données. Le tableau de bord Chargement des données s'affiche.
 - Cliquez sur DONNÉES de chargement et sélectionnez l'option Système de fichiers.
 
En haut de la page, vous devez sélectionner le répertoire à partir duquel vous devez charger les fichiers. Sur le côté gauche de la page se trouve un volet de navigation, dans lequel vous pouvez choisir les fichiers du répertoire contenant les données. A droite de la page se trouve le chariot de chargement de données, dans lequel vous transférez les fichiers et dossiers du travail de chargement de données. Vous pouvez définir des options pour le travail de chargement de données avant de l'exécuter. Autonomous Database est fourni avec des partages CPU/E/S prédéfinis affectés à différents groupes de consommateurs de ressources. Vous pouvez définir le groupe de consommateurs de ressources sur Faible, Moyen ou Elevé lors de l'exécution d'un travail de chargement de données en fonction de votre charge globale. Pour charger des fichiers à partir d'un répertoire dans votre base de données, procédez comme suit :
- Préparez le travail de chargement de données : pour plus d'informations, reportez-vous à la section Préparer le travail de chargement de données.
 - Ajouter des fichiers ou des dossiers pour le travail de chargement de données : Pour plus d'informations, reportez-vous à la section Ajouter des fichiers ou des dossiers pour le travail de chargement de données.
 - Entrez les détails du travail de chargement de données : Pour plus de détails, voir Entrer les détails du travail de chargement de données.
 - Exécuter le travail de chargement de données : Pour plus d'informations, reportez-vous à la section Exécuter le travail de chargement de données.
 - Afficher les détails sur le travail de chargement de données après son exécution : Pour plus d'informations, voir la section Afficher les détails sur le travail de chargement de données après son exécution.
 - Voir la table résultant du travail de chargement de données : Pour plus d'informations, voir la section Voir la table résultant du travail de chargement de données.
 
- Création de répertoires dans Database Actions
Dans Autonomous Database, vous pouvez stocker des fichiers à l'aide d'un fichierdata_pump_dirpréconfiguré. Vous pouvez également créer des répertoires, supprimer des répertoires et joindre des systèmes de fichiers réseau. 
Rubrique parent : Chargement de données
Créer des répertoires dans Database Actions
Dans la base de données Autonomous Database, il existe une instance data_pump_dir préconfigurée dans laquelle vous pouvez stocker des fichiers. Vous pouvez également créer des répertoires, supprimer des répertoires et joindre des systèmes de fichiers réseau.
                     
Par exemple, vous pouvez utiliser la commande CREATE DIRECTORY pour créer des répertoires supplémentaires. Utilisez la commande de base de données DROP DIRECTORY pour supprimer des répertoires et utilisez DBMS_CLOUD.LIST_FILES pour répertorier le contenu d'un répertoire.
                     
Création d'un répertoire
Pour ajouter un répertoire, vous devez disposer du privilège système CREATE ANY DIRECTORY. Le privilège système CREATE ANY DIRECTORY est accordé à l'utilisateur ADMIN. L'utilisateur ADMIN peut accorder les privilèges système CREATE ANY DIRECTORY à d'autres utilisateurs.
                        
Pour plus d'informations, reportez-vous à CREATE DIRECTORY.
CREATE DIRECTORYcrée l'objet de répertoire dans la base de données, ainsi que le répertoire du système des fichiers. Par exemple, le chemin du répertoire peut être :/u03/dbfs/7C149E35BB1000A45FD/data/stage- 
Vous pouvez créer un répertoire dans le système de fichiers racine pour afficher tous les fichiers à l'aide des commandes suivantes :
CREATE OR REPLACE DIRECTORY ROOT_DIR AS '';Après avoir créé le répertoire
ROOT_DIR, utilisez la commande suivante pour répertorier tous les fichiers :SELECT * FROM DBMS_CLOUD.list_files('ROOT_DIR'); - 
Pour exécuter
DBMS_CLOUD.LIST_FILESavec un utilisateur autre qu'ADMIN, vous devez lui accorder des privilèges de lecture sur le répertoire. 
Voyons comment créer un répertoire et y accéder à partir de Data Studio :
- Créez un répertoire dans Database Actions :
Connectez-vous à votre instance Database Actions et sélectionnez la carte SQL sous Développement. Vous pouvez afficher la feuille de calcul SQL. A présent, créez un répertoire et associez un nom de système de fichiers de votre choix au répertoire que vous créez. Dans l'exemple donné ci-dessous,
FSS_DIRest le nom du répertoire.
description de l'illustration create-directory.png,Exécutez la commande ci-dessus. La commande ci-dessus donne la sortie suivante :
Procédure PL/SQL terminée.
 - Joindre le système de fichiersJoignez le système de fichiers avec le nom de votre choix au répertoire
FSS_DIRvia la procédure DBMS_CLOUD_ADMIN.ATTACH_FILE_SYSTEM.BEGIN DBMS_CLOUD_ADMIN.ATTACH_FILE_SYSTEM( file_system_name => '********', file_system_location => '*******.sub1********1.********.oraclevcn.com:/********', directory_name => 'FSS_DIR', description => 'attach OCI file system' ); END; /Exécutez la commande ci-dessus pour afficher la sortie suivante :
PL/SQL procedure successfully completed. - Pour afficher le système de fichiers joint, exécutez la commande suivante :
                              
SELECT file_system_name, file_system_location, directory_path FROM dba_cloud_file_systems;Vous allez afficher le nom, l'emplacement et le chemin du répertoire du système de fichiers.
 - Vous pouvez afficher le nouveau répertoire ainsi que les fichiers qui lui sont joints en accédant à Load Cloud Object dans le menu Data Load de l'outil Data Studio. Cliquez sur la liste déroulante Sélectionner l'emplacement de la banque cloud.

Description de l'illustration new-dir.png 
Vous pouvez visualiser le répertoire FSS_DIR que vous venez de créer. Vous pouvez charger des données à partir des répertoires du système de fichiers vers la base de données autonome à l'aide de l'outil de chargement de données. Reportez-vous à la section Loading Data from File System.
                        
Rubrique parent : Chargement de données à partir d'un système de fichiers
Chargement de données à partir d'une source d'IA
Vous pouvez utiliser les outils Data Studio pour charger des données à partir d'une source d'IA.
Dans le tableau de bord Chargement de données, cliquez sur la carte Charger les données, puis sélectionnez Source AI.
Vous devez effectuer un prérequis pour la configuration de votre profil AI avant d'utiliser cette fonctionnalité. Pour plus d'informations sur la configuration de cette fonctionnalité, reportez-vous à Configuration du package DBMS_CLOUD_AI.
- Un compte OpenAI, un compte Cohere ou un service Azure OpenAI
 - Accès au package 
DBMS_CLOUD_AI. 
Suivez les étapes de la section Utiliser DBMS_CLOUD_AI pour configurer les profils AI pour créer et configurer votre profil AI et utiliser cette fonctionnalité.
Rubrique parent : Chargement de données
Charger des données à partir du partage
Vous pouvez sélectionner des tables dans un partage. Vous devez vous abonner au partage de données fourni et y accéder.
Pour charger des tables à partir d'un partage, cliquez sur Charger les données dans le tableau de bord de chargement des données. Cliquez sur Partager sur la page Charger les données. Cliquez sur + S'abonner au fournisseur de partage pour vous abonner à un fournisseur de partage.
S'abonner au fournisseur de partage de données
- Dans S'abonner au fournisseur de partage de données, entrez le nom du fournisseur.

Description de l'illustration subscribe_1.png - Sélectionnez Ajouter un nouveau fichier JSON de fournisseur et cliquez sur le fichier JSON de profil de partage delta pour glisser-déplacer le profil JSON.
 - Cliquez sur Suivant pour accéder à l'onglet Ajouter des partages.
 - Sélectionnez le niveau d'accès réseau à autoriser entre la base de données et l'hôte avec l'adresse REST de partage, puis cliquez sur Exécuter. Dans cet exemple, l'option Autoriser l'accès à l'hôte uniquement est sélectionnée.

Description de l'illustration network_acl_script.png - Pour enregistrer les partages disponibles, déplacez les partages de Partages disponibles vers Partages sélectionnés, puis cliquez sur S'abonner.
                              
La capture d'écran ci-dessous illustre le partage REVIEWS déplacé des partages Disponibles vers Partages sélectionnés avant de cliquer sur S'abonner.

Description de l'illustration subscribe_2.png - Créez des tables externes dérivées des tables sélectionnées à partir du partage de données.
                              
- Glissez-déplacez des tables à partir du partage sélectionné. Vous pouvez éventuellement cliquer sur Paramètres pour visualiser les détails de la table.
                                    
Dans cet exemple, la seule table sélectionnée est HOTEL_REVIEWS.

Description de l'illustration sel_tbls.png - Vous pouvez éventuellement modifier le nom de la table et cliquer sur Fermer.
                                    
Dans cet exemple, le nom est remplacé par HOTEL_REVIEWS et HOTEL_REVIEWS_SHARE.

Description de l'illustration name_change.png - Créez la table externe en cliquant sur Démarrer, sur la page Sélectionner un partage, puis sur Exécuter dans la boîte de dialogue Exécuter le travail de chargement de données. 

Description de l'illustration start_run.png - Lorsque les tables externes sont créées, le message Terminer s'affiche.

Description de l'illustration xt_complete.png - Cliquez sur le nom de la table externe pour visualiser les détails de la table.

Description de l'illustration xt_details.png 
 - Glissez-déplacez des tables à partir du partage sélectionné. Vous pouvez éventuellement cliquer sur Paramètres pour visualiser les détails de la table.
                                    
 - Affichez les tables créées à partir de Database Actions.
                              
- Cliquez sur Database Actions, dans le chemin de navigation, pour revenir à la fenêtre d'accueil Database Actions.
 - Cliquez sur la mosaïque SQL.
 - Sélectionnez la table externe, faites-la glisser vers la feuille de calcul. 
                                    
L'instruction SQL Select de la table apparaît. Cette instruction SQL peut être exécutée pour utiliser les données partagées.

Description de l'illustration xt_sql.png 
 - Glisser-déplacer des tables à partir du partage sélectionné
 
Rubrique parent : Chargement de données
Créer un flux en direct à partir du chargement de données
L'outil de chargement de données charge les données des dossiers dans les banques d'objets cloud et lui permet de planifier des chargements de données répétés en temps réel. Il s'agit de la création de flux en direct à partir d'un travail de chargement de données.
Une fois le chargement des données terminé, vous pouvez créer un flux en direct à partir d'un article de panier qui a chargé un dossier de banque d'objets à l'aide des options Créer une table ou Supprimer une table et Créer une table.
- Cliquez sur Sélecteur pour afficher le menu de navigation. Sous Data Studio, sélectionnez Chargement des données.
 - Sélectionnez la mosaïque Charger les données pour charger des données à partir de différentes sources telles que les fichiers locaux, les bases de données, la banque cloud, les répertoires et les partages.
 - Cliquez sur Boutiques cloud pour charger des objets à partir d'URL ou de liens de banque cloud.
 - Sélectionnez l'emplacement de la banque cloud dans la liste déroulante. Si vous ne pouvez pas visualiser l'emplacement de la banque cloud, sélectionnez Créer un emplacement de banque cloud pour créer un emplacement de banque cloud. Suivez les étapes décrites dans Création d'informations d'identification natives Oracle Cloud Infrastructure si aucun emplacement cloud n'est disponible.
 - Après avoir sélectionné l'emplacement de la banque cloud, vous pouvez afficher la liste des dossiers et des fichiers présents dans le stockage cloud. Ajoutez des fichiers de la banque cloud au chariot de chargement de données, dans lequel vous pouvez modifier les détails du travail de chargement.
                           Remarque
L'outil de chargement de données ne prend pas En charge la création d'un flux en direct à partir d'un élément de panier chargé qui consiste en un seul fichier au format CSV, XLS, XLSX, TSV, TXT, XML, JSON et AVRO, ou à un dossier contenant un fichier au format XLSX. - Pour ajouter les dossiers, faites glisser un dossier depuis le navigateur de fichiers à gauche et déposez-les dans le panier à droite. Lorsque vous ajoutez le dossier au panier, une invite s'affiche pour vous demander si vous voulez charger tous les objets des fichiers source multiples dans une seule table cible. Cliquez sur Oui pour continuer ou Non pour annuler l'action. Vous pouvez ajouter plusieurs dossiers au panier, les données représentées par chaque carte seront chargées dans une table séparée, mais tous les articles du panier seront traités dans le cadre du même travail de chargement de données.
 - Sélectionnez Paramètres (icône en forme de crayon) dans le panier de chargement de données pour entrer les détails du travail de chargement de données.
 - Dans l'onglet Paramètres de l'emplacement de la banque cloud, vous pouvez sélectionner Créer une table ou Supprimer une table et créer une table dans la liste déroulante Option.
                           Remarque
L'outil de flux en direct fonctionne avec le travail de chargement de données uniquement si vous créez une table et insérez les données dans une nouvelle table ou supprimez la table existante et insérez les données dans une nouvelle table. - Saisissez les autres détails du travail de chargement des données. Pour plus d'informations sur la saisie des détails, reportez-vous à la rubrique Entrer les détails du travail de chargement de données.
 - Une fois que vous avez ajouté des sources de données au panier de chargement de données et saisi des détails sur le travail de chargement de données, sélectionnez Démarrer pour exécuter le travail.
 - Une fois le travail de chargement de données exécuté, le chariot de chargement de données affiche une coche verte 
qui indique que le travail de chargement des données est terminé. - Cliquez sur Créer un flux de table en direct dans le panier de chargement de données pour créer un flux de table en direct à partir du travail de chargement de données. Vous verrez un message indiquant que la création du flux de table en direct a réussi et si vous souhaitez modifier le flux de table en direct. Cliquez sur Oui pour continuer et sur Non pour annuler l'action. Si vous sélectionnez Oui, un assistant Modifier le flux de table en direct s'ouvre.
 - Dans l'assistant Modifier le flux de table en direct, vous pouvez visualiser l'emplacement de la banque cloud du dossier source et le filtre d'objet appliqué aux données. 
                           
Sélectionnez un fichier dont vous voulez prévisualiser les données dans la liste déroulante Aperçu de l'onglet Source de données : Le champ affiche le nombre total de fichiers présents dans le dossier de banque cloud que vous avez chargé. Un aperçu des données est affiché.
 - Cliquez sur Suivant pour accéder à l'onglet Paramètres du tableau.Vous pouvez afficher les détails des propriétés et du mapping du travail de chargement de données dans l'onglet Table Settings.Remarque
Vous ne pouvez pas sélectionner ni modifier les détails de cet onglet. - Cliquez sur Suivant pour accéder à l'onglet Aperçu de l'assistant.
                           
Sélectionnez n'importe quel fichier dans la liste déroulante Aperçu pour afficher le fichier. L'aperçu du tableau affiche l'aperçu du fichier que vous sélectionnez dans la liste déroulante.
 - Cliquez sur Suivant pour afficher l'onglet Paramètres du flux en direct de l'assistant. Dans l'onglet Paramètres du flux en direct, indiquez les valeurs suivantes dans le champ :
- 
Activer pour la notification : sélectionnez cette option afin que les données nouvelles ou modifiées dans la source de données soient chargées en fonction d'une notification Oracle Cloud Infrastructure. Lorsque vous sélectionnez cette option, vous pouvez éviter les retards qui peuvent survenir lorsque l'interrogation est lancée selon un planning (c'est-à-dire si vous avez sélectionné l'option Programmé de flux de table en direct).
Lorsque vous sélectionnez l'option Activer pour la notification, vous devez également configurer le bucket de la banque d'objets pour émettre des notifications
 - Activer pour la planification : sélectionnez cette option pour configurer une programmation pour la source de données. Dans les champs d'intervalle de temps, entrez un nombre et sélectionnez un type de temps et les jours pendant lesquels interroger le bucket pour rechercher des fichiers nouveaux ou modifiés. Par exemple, pour interroger toutes les deux heures le lundi, le mercredi et le vendredi, saisissez 2, sélectionnez Heures, puis Lundi, Mercredi et Vendredi dans les champs appropriés. Vous pouvez sélectionner Tous les jours, Du lundi au vendredi, Du dimanche au jeudi ou Personnalisé dans la liste déroulante Jours de la semaine. Le champ Personnalisé vous permet de sélectionner Lundi,Mardi, Mercredi, Jeudi et Vendredi.
 
Sélectionnez une date de début et une date de début. Si vous ne sélectionnez pas de date de début, l'heure et la date actuelles seront utilisées comme date de début. La date de fin est facultative. Cependant, sans date de fin, l'aliment continuera à interroger.
Les autres champs affichés dans l'assistant, tels que le nom du flux de table en direct, le nom de la table cible et le groupe de consommateurs de ressources, sont grisés et désactivés pour sélection ou modification.
 - 
 
Cliquez sur Enregistrer pour enregistrer et créer un flux de table en direct à partir d'un panier de chargement de données.
Rubrique parent : Chargement de données





































